Wifi Scanner ATOM Matrix ESP32
2022-08-16 | By M5Stack
License: General Public License Wifi Arduino
* Thanks for the source code and project information provided by @ronfrtek
Things used in this project
M5Stack ATOM Matrix ESP32 Development Kit×1
Software apps and online services
Story
Step 1: What You Will Need
1/2
2/2
- ATOM Matrix ESP32 More info
- Visuino program: Download Visuino
Step 2: Start Visuino, and Select the Atom Matrix Board Type
Start Visuino as shown in the first picture Click on the "Tools" button on the Arduino component (Picture 1) in Visuino When the dialog appears, select "Atom Matrix" as shown on Picture 2
Step 3: In Visuino Add Components
- Add "Clock Generator" component
- Add "Integer Multi Source" component
Step 4: In Visuino Set Components
- Select "ClockGenerator1" and in the properties window set "Frequency" to 10
- Select "IntegerMultiSource1" and in the properties window set "Output Pins" to 3
- Select "M5 Stack ATOM Matrix" board in the properties window expand "Modules">"WiFi">"Operations" and click on the 3 dots button
- In the "Operations" window drag "Scan WiFi Networks" to the left side and close the window
- Select "M5 Stack ATOM Matrix" board in the properties window expand "Modules">"RGB Matrix">"Elements" and click on the 3 dots button
- In the "Elements" window drag "Fill Screen" to the left side
- In the "Elements" window also drag "Text Field" to the left side and in the Properties window set "Color" to $FF0080C0
- Close the "Elements" window
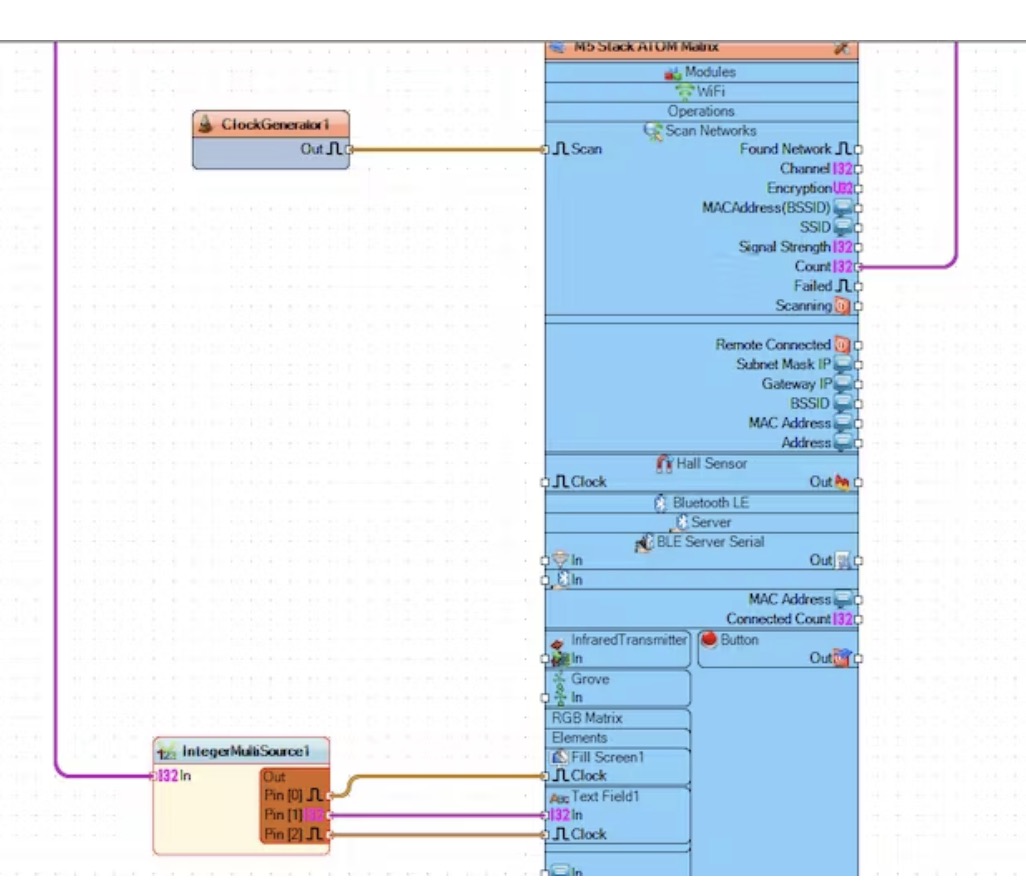
Step 5: In Visuino Connect Components
- Connect "ClockGenerator1" pin [Out] to "M5 Stack ATOM Matrix" > "Scan Networks" pin[Scan]
- Connect "M5 Stack ATOM Matrix" > "Scan Networks" pin [Count] to "IntegerMultiSource1" pin[In]
- Connect "IntegerMultiSource1" pin [0] to "M5 Stack ATOM Matrix" > "RGB Matrix" > "Fill Screen1" pin[Clock]
- Connect "IntegerMultiSource1" pin [1] to "M5 Stack ATOM Matrix" > "RGB Matrix" > "Text Field1" pin[In]
- Connect "IntegerMultiSource1" pin [2] to "M5 Stack ATOM Matrix" > "RGB Matrix" > "Text Field1" pin[Clock]
Step 6: Generate, Compile, and Upload the Arduino Code
In Visuino, at the bottom click on the "Build" Tab, make sure the correct port is selected, then click on the "Compile/Build and Upload" button.
Step 7: Play
If you power the ATOM Matrix module, The Display will show the number of WiFi Networks around.
Congratulations! You have completed your project with Visuino. Also attached is the Visuino project, that I created for this tutorial, you can download it and open it in Visuino: https://www.visuino.eu